Configuración inicial de BPC Real-Time Consolidación (RTC)

Aunque toda la información para configurar RTC está disponible en la documentación de ayuda, a menudo ayuda a ver un ejemplo paso a paso de cómo se hace, especialmente si es la primera vez que configura una solución de RTC o tal vez investigar el uso de RTC y este ejemplo responderá algunas de las preguntas típicas sobre el requisito de negocios de consolidación.

Tenga en cuenta que no hay una arquitectura de solución en esta guía. Se trata de los pasos mínimos básicos necesarios para activar BPC optimizado para S / 4 HANA 1709 y se realizó en un sistema de recinto de seguridad. Los diseños de su modelo pueden diferir significativamente de este ejemplo en función de los requisitos de su empresa.

El objetivo parece razonablemente simple, queremos activar y validar un Modelo de Consolidación BPC basado en datos maestros S/4 y datos de transacción S/4 y deseamos apretón de manos el Modelo BPC con el Modelo de Consolidación S/4 RTC. ¡Los tics verdes de VALIDACIÓN en ambos lados indican éxito!



Requisitos previos

La instalación de S / 4HANA está completa, así como los pasos posteriores a la instalación. Ha activado el BW incrustado y ha creado un entorno de modelo incrustado BPC en blanco desde el cliente web BPC.

Guía de ayuda SAP para RTC

El punto de partida más importante es encontrar la guía de ayuda de SAP y, en particular, el capítulo exacto de la guía de ayuda relacionada con los procedimientos de configuración.

Para ir directamente al contenido ve…
https://help.sap.com/viewer/b9277744b8d84c74a15f185faa990e56/1709%20000/en-US/

El camino más largo es el siguiente:

1. Goto help.sap.com
 
2. Buscar BPC

3. Seleccione BPC para Netweaver
4. Desde la Ayuda de la aplicación, seleccione «Ayuda de la aplicación para SAP Business Planning and Consolidation para SAP S / 4HANA».
5. El documento se abre en la pantalla de introducción y debajo del título «Acerca de esta versión» encontrará el enlace al documento de ayuda de RTC.
6. ¡Estamos listos para comenzar! Desplácese hasta el capítulo titulado «Configuración del modelo de consolidación en tiempo real» y la sección titulada «Pasos generales para la definición del modelo». Vale la pena leer los capítulos anteriores si no está familiarizado con la arquitectura general del sistema.

Visión de conjunto
Con respecto a RTC, hay dos configuraciones de modelo de consolidación. Uno en el lado S / 4HANA y otro en el lado BPC. Los dos modelos tienen dos ID de modelo diferentes y están configurados en dos entornos diferentes. El modelo S / 4HANA RTC se configura en SAP GUI en S / 4 en la opción de menú CONTABILIDAD y el Modelo BPC se configura con BPC Web Admin Client y se basa en las herramientas de modelado BW y BW integradas en Eclipse.

Comenzamos configurando el modelo RTC que forma la base de todos los objetos y datos de transacción que usaremos para crear el Modelo BPC y luego, una vez que el Modelo BPC se completa, volvemos al modelo RTC y le proporcionamos la ID del Modelo BPC y hacer la activación final. De esta manera, damos la mano a los dos modelos.

Para configurar nuestro modelo BPC necesitamos al menos 3 proveedores de información para CONSOLIDACIÓN, PROPIEDAD e ÍNDICES con dimensiones muy específicas, como Grupo, Cuenta, Identificación de auditoría, etc. y cada uno de estos requiere atributos específicos que no necesariamente se crean dentro del estándar S / 4HANA dimensiones / campos, lo que significa que primero deben extenderse antes de que puedan ser utilizados para consolidaciones de BPC.

Hay una configuración aparentemente catch-22 para RTC porque no podemos crear el Modelo de Consolidación BPC sin las dimensiones requeridas de S / 4HANA y no podemos completar el modelo S / 4HANA bajo el código de transacción RTCMD sin saber cuál es la ID del Modelo BPC es.

Paso 1 – Ejecute los pasos de S / 4HANA Financial Accounting

Iniciamos el proceso al configurar los elementos fundamentales del sistema contable en lo que respecta a las consolidaciones.

  1. En mi modelo, asumo la misma variante del año fiscal que la variante del año fiscal local
  2. En mi modelo, asumo el mismo calendario de año fiscal que el calendario del año fiscal local
  3. En mi modelo, asumo el mismo cuadro de cuentas grupal que el cuadro de cuentas local
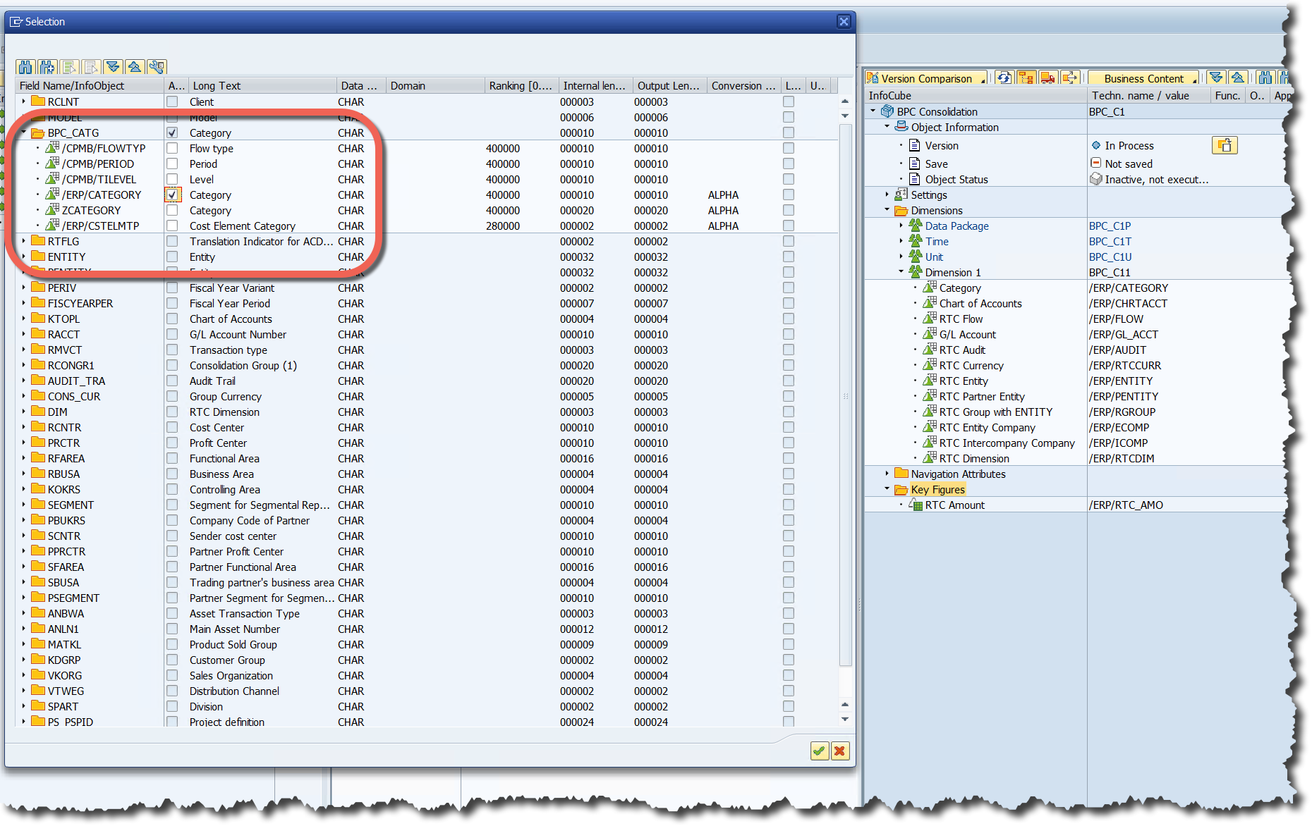
  4. Extienda los atributos de S / 4 para Cuenta de GL, Tipo de transacción (Flujo), Categoría y Entidad.
Inicie sesión en S / 4 y use
 
T-Code SPRO
Ejecute los cuatro S/4
 
extensión de atributo

procedimientos para cuenta GL,

Tipo de transacción, categoría

y entidad

Defina la CATEGORÍA BPC desde el Customizing de RTC. Lo que puede ver aquí es que dado que S / 4 tiene un concepto de categoría de datos muy diferente usando versiones, tipos de valores, libros GL, etc., tiene que crear una asignación entre el concepto de dimensión BPC CATEGORY simple y los datos complejos de S / 4. concepto de categoría. Por lo tanto, se agregan tablas adicionales a S / 4 para almacenar el diseño de BPC con los ATRIBUIDOS de CATEGORÍA respectivos que se vincularán / mapearán posteriormente en el Modelo de Consolidación de RTC y S / 4 HANA Views proporcionará estos datos a BPC a través de InfoProviders virtuales. Este enfoque también se aplica a la Cuenta GL, Tipo de transacción y Entidad.


Mantener atributos de categoría (RTCBCT)

Paso 2: mantener la dimensión de la entidad

Mantenga la dimensión Entidad que forma la base de la estructura organizativa utilizada en el proceso de consolidación. En S / 4, la estructura organizacional puede ser una combinación de múltiples campos, mientras que en BPC es una dimensión única. Se crea una tabla de entidades en S / 4 para unir estos dos mundos. En primer lugar, una DEFINICIÓN DE ENTIDAD describe los campos S / 4 que se combinan para crear la dimensión Entidad y luego un programa S / 4 puede completar automáticamente las Definiciones de entidad estándar. Para las definiciones de entidad personalizadas, la tabla debe estar poblada por un programa ABAP personalizado.


Paso 3: crea el libro de consolidación

3.1 Crear un ledger de consolidación (RTCLM)


Hay un libro de contabilidad CL predeterminado que aceptaré para mi modelo, pero puede crear tantos como desee.


3.2 Cree una variante de consolidación (RTCVAR) para controlar la forma en que se liberan los datos en el libro mayor


Paso 4: crea el modelo de consolidación RTC

El Modelo de consolidación RTC se crea en S / 4 en la opción del menú CONTABILIDAD para la CONSOLIDACIÓN EN TIEMPO REAL, MODELADO, MODELO DE MANTENIMIENTO. Al capturar una ID y presionar el icono CREAR, se crea el modelo.


4.1 RTCMD: ingrese una clave de modelo alfanumérico de 6 dígitos, seleccione el icono CREAR, seleccione la casilla de verificación «Integrar con BPC» y seleccione el tipo de flujo predeterminado.


4.2 En la primera pestaña, capture una descripción del modelo y configuraciones predeterminadas según la guía del usuario

https://help.sap.com/viewer/b9277744b8d84c74a15f185faa990e56/1709%20000/en-US/0069bd57f1030f2be10000000a441470.html


4.3 Genera las vistas de consolidación para el modelo. Estas vistas proporcionan los datos maestros y datos de transacción a BW para su uso dentro del Modelo de Consolidación BPC o para propósitos de informes. Notará a través de las convenciones de nomenclatura dentro de BW que «_VXX» generalmente significa un proveedor virtual que lee datos de Vistas S / 4HANA, mientras que «_RXX» normalmente significa que persistió un InfoProvider en tiempo real dentro de BW. También notará que el ID del modelo de RTC que usted proporciona, en mi caso RTC001, se usa dentro de los nombres de vista generados.



Paso 5 – Instale el contenido de BPC BW BI si aún no lo ha hecho

Configure el modelo de BPC utilizando el administrador web de BPC

Hasta ahora hemos trabajado en la guía de configuración secuencialmente en el lado S / 4 hacia arriba hasta la sección «CONFIGURACIÓN DEL MODELO». Ahora vamos a pasar al capítulo titulado «INTEGRACIÓN CON SAP BPC» para completar el lado BW y BPC y luego volver a S / 4 para proporcionar el enlace final del modelo BPC a S / 4 para completar el intercambio de información.


Cree objetos de información de BW que formarán las características y dimensiones de los 3 proveedores de información de consolidación principales, es decir, los cubos de CONSOLIDACIÓN, PROPIEDAD, TARIFA.

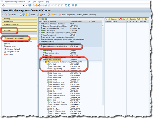
5.1 Uno de los problemas con los que puede encontrarse es que el contenido comercial estándar para RTC no se ha activado todavía, así que cuando mira RSA1, MODELING, INFO-OBJECTS, CONSOLIDACIÓN EN TIEMPO REAL no encuentra contenido.


5.2 Active este contenido de RSA1, BI CONTENT, INFO-OBJECTS POR INFOAREAS, FINANCIAL MANAGEMENT & CONTROLLING, REAL-TIME CONSOLIDATION. Active todos los catálogos de características y de figuras clave.


5.3 Actualice todo el árbol y ahora debería ver el contenido de RTC BW. Algunos de estos objetos se basan en vistas S / 4 HANA y algunos son objetos BW pero proporcionan todos los objetos necesarios para los cubos de consolidación.


Paso 6: crea las 3 fuentes BW InfoProviders

Crea un VirtualProvider para el cubo de CONSOLIDACIÓN.

El número mínimo de InfoObjetos necesarios es el que necesitamos para los tipos de dimensión requeridos del Modelo de consolidación BPC y todos están disponibles a partir del contenido empresarial que instalamos en / ERP / RTC. Notarás que necesitamos la dimensión ENTITY y su socio, generalmente dimensión PENTITY, así como Inter-Company y es socio de US Eliminations.

Esta captura de pantalla ha saltado y se ha capturado después de las asignaciones para que podamos obtener una lista de las dimensiones mínimas requeridas para el modelo de CONSOLIDACIÓN.


6. 1 No cree su contenido en / CPMB / BPC que está reservado para el modelo estándar BPC. Creé una nueva InfoArea para mí llamada BPC_C con la descripción BPC RTC.


6. 2 Capture una ID y una Descripción para el InfoCube (BPC_C1, BPC Consolidation en mi caso). Notarás que ya está marcado como PROVEEDOR VIRTUAL. Seleccione el botón de radio para BASADO EN UN MODELO SAP HANA y seleccione el botón DETALLES para capturar los detalles de su modelo RTC. El nombre del paquete y el modelo de información de HANA provienen directamente de las vistas generadas creadas en el paso 7.3. Usamos la vista de cálculo «<…> _BPCUNION» para BW VirtualProvider. Una vez que haya capturado los campos de entrada relevantes, seleccione el icono CREAR y cree el proveedor.

 

6.3 El próximo paso es crear el VirtualProvider que requerimos para el Modelo de Consolidación.

Recuerde que estamos siguiendo la guía de ayuda secuencialmente de arriba a abajo y estamos en la sección llamada CREANDO INFO NOMBRES DE BW y, en particular, en la primera subsección llamada CREAR UN PROVEEDOR VIRTUAL. Obtenemos los nombres de campo HANA de esta sección.


Haga clic con el botón derecho en la dimensión TIME y seleccione INFO-OBJECT DIRECT INPUT.


Capture InfoObjects 0FISCPER y 0FISCVARNT y seleccione enter. Repita esto para las Dimensiones y las cifras clave.




6.4 Una vez que se hayan agregado todos los InfoObjects, seleccione ASSIGN SAP HANA VIEW FIELDS y haga coincidir el nombre del campo de HANA con InfoObject.


Seleccioné todos los campos e intenté hacerlos coincidir, pero descubrí que las opciones de selección debajo de cada campo no siempre contenían el InfoObjeto correspondiente, así que acepté los campos que sí coincidían y luego hice coincidir manualmente los InfoObjects individuales haciendo clic derecho en los InfoObjetos que aún no coinciden y seleccionando Propiedades específicas de InfoProvider y luego seleccionando el Atributo del modelo de HANA.


Seleccione los InfoObjetos individualmente para seleccionar los campos de HANA que no se pudieron combinar en la selección masal.



 Si intenta activar el cubo sin todas las coincidencias del Modelo HANA, recibirá un error.


Repita la asignación individual de InfoObject hasta que se borren todos los errores y luego active el cubo.


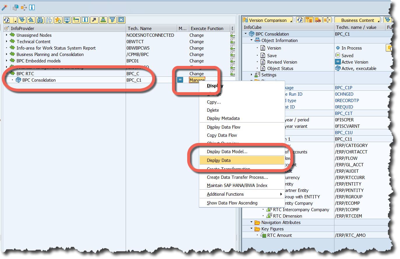
Si su activación fue exitosa, ahora debe tener un VirtualProvider activo y si hace clic derecho en él, o en la selección de GESTIONAR, puede seleccionar DISPLAY DATA en la opción de menú y visualizar los datos que pueda haber en la tabla S / 4 ACDOCA. .


Seleccione el botón FLD SELECTION FOR OUTPUT


Seleccione todas las características, ejecute y ejecute nuevamente para ejecutar la selección de los primeros 200 registros.


Si hay registros en S / 4, aparecerán en su pantalla de datos.


6.5 Ahora tenemos que configurar los cubos de PROPIEDAD y TARIFAS para el modelo. Se consideran cubos de soporte y crearemos cubos físicos en tiempo real en BW para ellos utilizando los InfoObjetos de datos maestros de S / 4.


En su InfoArea con RSA1, cree un InfoCubo.


Nota: Antes de agregar InfoObjects, marque el cubo como un cubo de información en tiempo real para que la capacidad de escritura de escritura se agregue al cubo.


Los InfoObjetos del cubo PROPIEDAD.


Los InfoObjetos del cubo RATE.


6.6 El resultado del trabajo hasta ahora es crear y activar los 3 BW InfoProviders obligatorios.


Paso 7: cree un proveedor compuesto para el InfoSitrador de CONSOLIDACIÓN

La documentación de ayuda indica que crear un proveedor compuesto es opcional y podrá activar su Modelo BPC sin él, pero NO podrá activar su Modelo S / 4 a menos que CONSOLIDATION VirtualProvider esté en un proveedor compuesto. Entonces esto no es opcional, es obligatorio en 1709 crear un proveedor compuesto para su cubo de CONSOLIDACIÓN.


Puede crear el proveedor compuesto en Eclipse.


Usé UNION ya que no tengo otras restricciones de modelado y Virtual InfoProvider será el único contenido en el proveedor compuesto.


Agregue todas las características y cifras clave al objetivo y active el proveedor compuesto.


Paso 8: Crea los NIVELES DE AGREGACIÓN

A continuación, tenemos que crear NIVELES DE AGREGACIÓN para cada proveedor. Incluso si el NIVEL DE AGREGACIÓN es un mapeo 1-1 del proveedor, son las estructuras que forman la base para todas las funciones de consolidación y proporcionan la capacidad de recuperación de las funciones de planificación de BW. Usamos HANA Studio en Eclipse con BW Modeling Perspective para crearlos.

Tenga en cuenta que al hacer clic derecho sobre los cubos se abre un menú contextual que NO incluye la creación del nivel de agregación. Debe hacer clic derecho en INFOAREA.


Después de capturar el ID y la Descripción y seleccionar el Cubo de Información – crear – seleccione la pestaña SALIDA y haga clic derecho en el cuadro VER CAMPO. Luego, seleccione AGREGAR CARACTERÍSTICAS y luego AGREGAR CIFRAS CLAVE y agregar todos los InfoObjetos disponibles al nivel de agregación.


Activa cada NIVEL DE AGREGACIÓN


Cuando haya terminado, debe tener un nivel de agregación para cada cubo. Tenga en cuenta que el nivel base de CONSOLIDACIÓN debe crearse en el proveedor COMPUESTO y no directamente en el Proveedor virtual, pero los niveles de agregación PROPIEDAD y RITMO no requieren un proveedor compuesto.


Paso 9: cree el modelo de consolidación de BPC

Ahora podemos dirigir nuestra atención a la configuración del Modelo BPC. En BPC Admin Web Client en ADMINISTRATION, vaya a MODELS y seleccione NEW. Ingrese una ID y DESCRIPCIÓN y seleccione CONSOLIDACIÓN como tipo de modelo y presione CREAR.


Ahora podrá asignar el TIPO DE DIMENSIÓN a la DIMENSIÓN y con el botón IR A MAPEO puede asignar los atributos a los tipos de atributo.

 

Una vez completadas todas las asignaciones, cada InfoProvider tendrá un tilde PROCESADO verde al lado. La estructura de la izquierda debe reflejar el hecho de que utilizó el proveedor compuesto para el InfoSitrador de CONSOLIDACIÓN, de lo contrario, el Modelo de consolidación S / 4 no se activará. Si usó VirtualProvider directamente, GUARDARÁ Y VALIDARÁ aquí en BPC, pero el Modelo S / 4 fallará.


Aunque el ESTADO DE MAPEO ahora puede completarse con una marca verde en PROCESADO, aún es posible que en GUARDAR Y VALIDAR aún encuentre que tiene un error. Por lo tanto, seleccione VER DETALLES para confirmar cualquier problema restante, pero normalmente deberá abrir las CONFIGURACIONES AVANZADAS y hacer las selecciones finales de MIEMBROS COMPUESTOS para las características compuestas.


Ahora, en GUARDAR Y VALIDAR, el modelo debe indicar una activación exitosa.



Paso 10 – Activar el modelo de consolidación RTC

El último paso es completar el saludo final con S / 4 informando el modelo de consolidación S / 4 de la ID del modelo BPC.

En el menú S / 4 bajo CONTABILIDAD, CONSOLIDACIÓN EN TIEMPO REAL, MODELADO, MODELO DE MANTENIMIENTO o código de transacción RTCMD,


Seleccione la pestaña INTEGRACIÓN BPC y complete los campos BPC CONSOL ENVIRONMENT y BPC CONSOL MODEL y presione el ícono de activar. ¡Luego debe obtener el ordenamiento después del MODELO (XXXX) ACTIVADO EN ESTE mensaje de estado de VERSIÓN!


Fuente: https://blogs.sap.com/2018/06/25/bpc-real-time-consolidation-rtc-initial-setup/

 

Un comentario

Deja una respuesta

Este sitio utiliza Akismet para reducir el spam. Conoce cómo se procesan los datos de tus comentarios.