¿Le gustaría saber más sobre cómo un especialista en gestión de efectivo comprueba que el archivo del medio de pago se envía a MBC y aparece en la carpeta correcta del servidor SFTP?
Si es así, siga este tutorial interactivo.

Si SAP S/4HANA es integrado con Multi-Bank Connectivity (MBC) y se crea un formato de banco de trabajo de medio de pago (PMW) para la conectividad MBC, el archivo del medio de pago se envía a MBC automáticamente a través del conector MBC. Este archivo de medio de pago se mostrará en la carpeta Protocolo seguro de transferencia de archivos (SFTP) si este archivo no tiene ningún error.
En los siguientes pasos, creará una conexión al servidor SFTP y verificará si el archivo del medio de pago llega correctamente al servidor SFTP.

1. Elija Editar configuración >.

2. Seleccione SFTP.

3. Elija Agregar archivo de clave.

4. Seleccione el archivo de clave de su PC local.

5. Elija Abrir.

6. Elija OK.

7. Elija Archivo > Administrador del sitio…

8. Elija Nuevo sitio.

9. En el campo Host, ingrese testintegration.hana.onde mand.com y presione Entrar.

10. En el campo Puerto, ingrese 22 y pulse Intro.

11. Para seleccionar un protocolo, abra la lista.

12. Seleccione SFTP – Protocolo de transferencia de archivos SSH.

13. El tipo de inicio de sesión se establece en Normal por defecto.
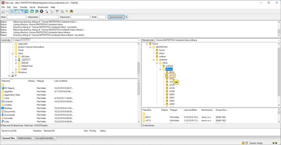
En el campo Usuario, escriba S4HTESTHCI y elija Conectar.

Se muestra correctamente el mensaje de estado Directorio que enumera «/home/S4HTESTHCI».
El directorio de archivos del sitio remoto se muestra en el panel derecho.
La ruta de la carpeta del servidor SFTP depende del sistema de prueba, el inquilino, el formato de medio de pago y SWIFT/BIC del banco interno.

14. Seleccione la bandeja de entrada de > de inicio S4HTESTHCI > simbank > > s4hana > v0115.

15. Seleccione QE4212> US Bank 1> received_ISO.

El archivo de medio de pago existe. El archivo del medio de pago se envió a FSN con éxito después de la aprobación del lote.

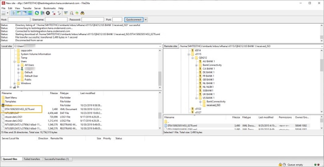
16. Para descargar el archivo, haga clic derecho en el archivo ml de DTA150925051453_0279.x y seleccione Descargar.

17. Seleccione la barra de desplazamiento para desplazarse hacia abajo.

El archivo se descarga en el equipo local. Puede ver los archivos disponibles localmente en el panel izquierdo.

18. Para revisar el archivo xml y determinar si la información (como la cantidad y la información del banco) es consistente con el pago saliente de una cuenta bancaria interna que aprobó,
Haga clic con el botón derecho del ratón y elegir Abrir.

Anote los valores de los siguientes campos en el archivo xml:
- <MsgId>ID de mensaje</MsgId>, por ejemplo, BBBB/100928- PSR/00120142220545 00
- <OrgnlPmtInfId>Paym ent Information ID</OrgnlPmtInfId>, por ejemplo, 1000004611
- <CtrlSum>Amount</Ct rlSum>, por ejemplo, 1191.72

19. Para mostrar etiquetas adicionales, seleccione la barra de desplazamiento para desplazarse hacia abajo.

Anote los valores de los siguientes campos en el archivo xml:
- <BIC>BIC de la casa bank</BIC>, por ejemplo, BOFAUS3M
- <OrgnlEndToEndId>P ayment Document Number</OrgnlEndTo EndId>, por ejemplo, 17102000000125
- <InstdAmt Ccy=»USD»>Amount</I nstdAmt>, por ejemplo, 1191.72

Ha revisado correctamente el medio que se envió a MBC.
Esto concluye el tutorial interactivo.
